Archiv přípravy
Zpracování Integrovaného plánu rozvoje území Zlín je komplexním procesem, do něhož je zapojena řada relevantních aktérů a partnerů z řad veřejného sektoru, podnikatelského sektoru a neziskových organizací v souladu s příslušnými metodikami. Následující část obsahuje výčet hlavních aktérů a jejich role v rámci přípravy IPRÚ.
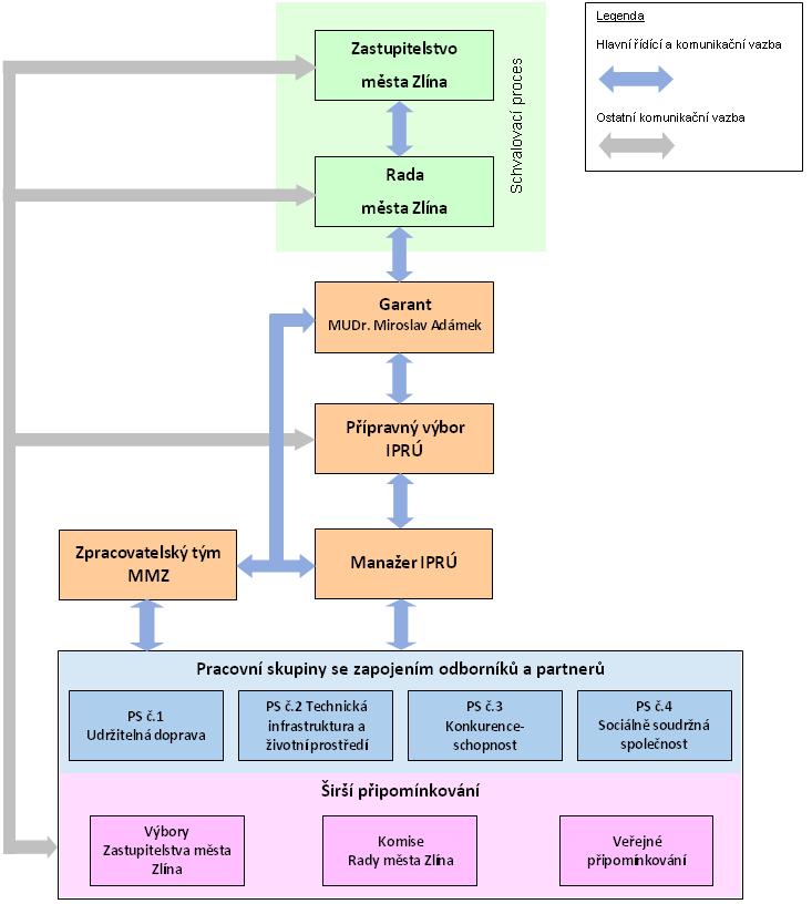
a) Zastupitelstvo města Zlína
v souladu se zákonem č. 128/2000 Sb., o obcích, v platném znění, projednává a schvaluje IPRÚ jako závazný dokumentčlenové Zastupitelstva města Zlína (dále také „ZMZ") se mohou zúčastnit připomínkovacího procesu v průběhu zpracování IPRÚ
b) Rada města Zlína
v souladu se zákonem č. 128/2000 Sb., o obcích, v platném znění, projednává finální podobu IPRÚ a doporučuje ho ZMZ ke schválenív průběhu procesu tvorby IPRÚ jí jsou garantem předkládány zprávy o postupu přípravy IPRÚprojednává, schvaluje a bere na vědomí dílčí výstupy přípravy IPRÚčlenové Rady města Zlína (dále také „RMZ") se mohou zúčastnit připomínkovacího procesu v průběhu zpracování IPRÚ
c) Garant
člen Rady města Zlína odpovědný za strategické plánování (MUDr. Miroslav Adámek)předkládá výstupy přípravného procesu Radě města Zlína a Zastupitelstvu města Zlína
d) Přípravný výbor IPRÚ (dále také jen „Výbor")
kolektivní orgán sestávající z členů politické reprezentace města a ze zástupců partnerů z řad veřejného, podnikatelského a neziskového sektorukoordinuje veškeré činnosti směřující ke zpracování IPRÚkoordinuje výstupy pracovních skupinúkoluje Manažera IPRÚprojednává analytickou část IPRÚprojednává územní a tematické zaměření IPRÚ, návrh vize, cílů, priorit, opatření a aktivit IPRÚschází se podle potřeby tak, aby průběžně projednal všechny relevantní fáze přípravy IPRÚ, jednání jsou neveřejnákoordinaci činností a aktivit směrem k partnerům a k manažerovi IPRÚ a jeho projektovému týmu, zajišťuje odborný pracovník – tajemník přípravného výboru, který je členem výboru bez hlasovacího právačinnost Výboru se řídí Statutem a jednacím řádem, který schvaluje Rada města Zlína
e) Manažer IPRÚ
vede přípravu IPRÚje přímo podřízen Přípravnému výboru IPRÚpro svou činnost má k dispozici zpracovatelský, respektive projektový tým MMZ
f) Zpracovatelský (projektový) tým
zajišťuje organizační a technické podmínky zpracování IPRÚzajišťuje zpracování IPRÚzajišťuje přenos informací mezi zapojenými aktéry / partneryzajišťuje podklady pro jednání Přípravného výboru a pracovních skupinprojektový tým je složen ze zaměstnanců Oddělení koordinace projektů MMZ a dalších odborů/oddělení MMZv případě potřeby může využít externí kapacity na zpracování dílčích částí IPRÚ a na vykonání jiných dílčích činností
g) Pracovní skupiny
zaměření a počet pracovních skupin odpovídá stanoveným hlavním oblastem IPRÚo ustavení pracovních skupin rozhoduje Výborčleny pracovních skupin jsou zástupci politické reprezentace města, vedoucí pracovníci MMZ, zástupci partnerů a další experti na dané problematikypracovní skupiny se vyjadřují k návrhu IPRÚ v jednotlivých fázích jeho přípravy, zejména generují soubory projektových záměrů, naplňujících strategii IPRÚ
i) Širší připomínkování - Výbory ZMZ, Komise RMZ, odborná i laická veřejnost
uvedené skupiny budou zapojeny do připomínkování průběžných a konečných výstupů procesu tvorby IPRÚ, a to formou zvláštních jednání, nebo prostřednictvím internetových stránek a e-mailůzvláštní postavení má Komise RMZ pro strategické plánování, která při svých pravidelných jednáních je podrobně informována o procesu tvorby IPRÚ a má možnost vydávat k němu svá doporučení a jiné připomínky
Organizační struktura:
Ridici model - aktualizace
0.07MBAplikace Mobilní rozhlas
Chcete dostávat do svého mobilu či mailu upozornění na blížící se nebezpečí, odstávky, poruchy a výpadky energií, ankety, pozvánky na kulturní a sportovní akce?
© 2026 Magistrát města Zlína
všechna práva vyhrazena
Podněty k webovým stránkám
Kontakt: webmaster@zlin.eu
Podněty k webovým stránkám
Kontakt: webmaster@zlin.eu

Registruj se k odběru novinek
Zaregistrujte svou e-mailovou adresu k pravidelnému odběru aktuálních informací z našeho webu